电脑WiFi没了咋办,可能很多朋友都遇到过这种情况,电脑的WiFi莫名其妙搜不到网络了,电脑屏幕右下角的图标显示一个感叹号或者禁用的标志,然后就连不上网络了。最可怜的就是笔记本电脑,好多甚至都不带网线接口,连不上网让你想修都没法修。

Wi-Fi没了!
第一步、遇到这种问题首先我们排除一下物理或虚拟WiFi开关的问题,
检查键盘上是否有这种类似的快捷按键,一般都是在顶部F键区,符号是一个小电脑两边一遍两三个小括号,或者是一个“i”两边两三个小括号。

Fn快捷键
上图这种就用Fn+F5组合键就可以控制打开或者关闭WiFi功能,另外还有一种物理开关的,如下图。

位于侧面的物理开关
第二步、确认好开关是打开状态之后,接下来就是排查驱动的问题了,
最好的方法是找一台其他的可以联网的电脑,从出现故障的笔记本电脑或主板的官网下载对应系统版本的无线网卡驱动,通过U盘拷贝到出现故障的电脑当中,进行安装,一般会在更新安装完成之后恢复正常。

官网下载对应驱动程序
如果找不到对应的官网,也可以使用第三方的软件,比如驱动精灵的”网卡版”(即内置一些常见的网卡驱动的版本),下载到U盘当中,拷贝到出现故障的电脑当中进行驱动修复。

驱动精灵 网卡版
即使是这样,也有一定概率也会出现问题,比如狼叫兽刚刚遇到的就是软件显示修复成功,但驱动其实还没恢复正常,如果要安装旧版本尝试的时候,又提示说“已经有新版本,旧版本无法安装”。
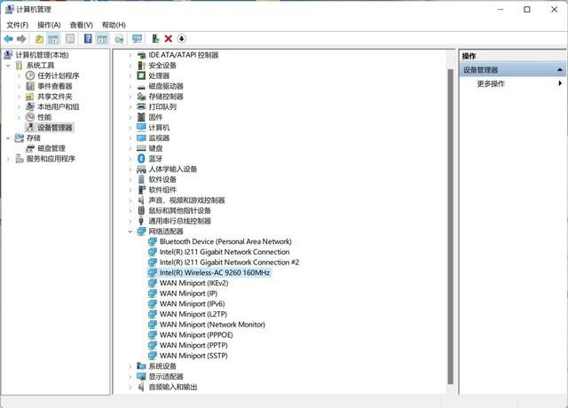
这种情况下就到了最后的解决方案,右键点击此电脑-管理,选择左侧列表当中的系统工具-设备管理器,在中间窗口列表当中寻找网络适配器,在其中找寻WiFi、wireless等字样。

设备管理器页面
比如上图中我的电脑网卡是Intel的AC 9260,右键点击它,选择卸载设备,在弹出的提示框之中勾选“尝试删除此设备的驱动程序”的选项,这样才能把现有的驱动程序卸载掉。

勾选“尝试删除此设备的驱动程序”
一般做了这件事之后,重启一下电脑,Windows会自动对驱动进行修复适配,如果没有自动修复成功,再返回上一步,使用电脑或主板官网下载的驱动程序,或网卡版的驱动精灵进行修复即可。
如果实在修复不成还可以考虑USB外置无线网卡做临时过渡使用。
>>>外置USB无线网卡
(7782340)
免责声明:文章内容来自互联网,本站仅提供信息存储空间服务,真实性请自行鉴别,本站不承担任何责任,如有侵权等情况,请与本站联系删除。